主要收获
- PyTorch 与 vLLM 已有机结合,旨在加速尖端的生成式 AI 应用,包括推理、后训练以及智能体系统。
- “预填充/解码解耦”(Prefill/Decode Disaggregation)是提升大规模生成式 AI 推理效率(涵盖延迟与吞吐量)的关键技术。
- 预填充/解码解耦已在 Meta 内部推理堆栈中启用,服务于 Meta 的大规模流量。通过 Meta 与 vLLM 团队的通力合作,Meta 的 vLLM 解耦实现已在性能上超越了 Meta 原有的内部 LLM 推理堆栈。
- Meta 的优化成果与可靠性增强功能正逐步向上游 vLLM 社区贡献。
在我们之前的文章 PyTorch + vLLM 中,我们分享了 vLLM 加入 PyTorch 基金会这一激动人心的消息,并重点介绍了 PyTorch 与 vLLM 之间的多项整合成果及未来规划。核心举措之一便是大规模的“预填充-解码 (P/D) 解耦”推理,旨在满足 Meta LLM 产品在延迟预算内的吞吐量提升需求。在过去两个月中,Meta 的工程师致力于实现 vLLM 的内部 P/D 解耦整合,并在 TTFT(首字延迟)和 TTIT(迭代字延迟)指标上均优于 Meta 现有的内部 LLM 推理堆栈。vLLM 与 llm-d 及 dynamo 有着原生集成。在 Meta 内部,我们开发了加速 KV 缓存传输至服务集群拓扑及架构的抽象层。本文将重点介绍 Meta 对 vLLM 的定制化改进及其与 vLLM 上游版本的集成。
解耦预填充/解码
在 LLM 推理中,第一个 Token 依赖于用户提供的输入提示词,而随后的所有 Token 则以自回归方式逐一生成。我们将第一个 Token 的生成称为“预填充(Prefill)”,后续 Token 的生成称为“解码(Decode)”。
尽管执行的操作本质上相同,但预填充和解码展现出截然不同的特征。值得注意的特征包括:
- 预填充
- 计算密集型(Compute bound)
- 延迟受 Token 长度和批处理大小限制
- 每个请求仅发生一次
- 解码
- 内存密集型(Memory bound)
- 效率受批处理大小限制
- 在整体延迟中占主导地位
预填充/解码解耦旨在将预填充与解码解耦至不同的主机,解码主机将请求重定向至预填充主机进行首个 Token 的生成,后续工作则由自身处理。我们旨在独立扩展预填充和解码推理,从而实现更高效的资源利用,并同时改善延迟与吞吐量。

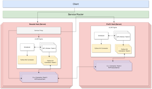
vLLM 集成概览

目前,TP(张量并行)+ 解耦在预填充和解码两侧均得到支持。通过 TCP 网络实现最优 P/D 解耦服务,主要依赖三个核心组件:
- 代理库(Proxy library)
- Python KV 连接器(Python kv connector)
- C++ 解码 KV 连接器与预填充 KV 连接器,通过 TCP 连接
我们通过路由层处理转发,负责负载均衡,并以点对点(P2P)模式连接预填充节点与解码节点,从而降低网络开销。预填充节点和解码节点可根据各自的工作负载独立扩缩容。因此,在生产环境中,无需手动维护预填充与解码的比例。
组件
服务代理(Service Proxy)
服务代理附加在解码服务器上。它将请求转发至远程预填充主机,并协调解码与预填充 KV 连接器之间的 KV 缓存传输。我们利用 Meta 内部的服务路由解决方案,根据服务器负载和缓存命中率在所有预填充主机之间进行负载均衡。
- 服务代理首先将传入请求转发至选定的预填充主机,同时建立多个流式通道,通过底层的 Meta C++ 连接器从该主机获取 KV 缓存。
- 获取的远程 KV 缓存将首先被复制到临时 GPU 缓冲区,等待 vLLM KV 连接器将其注入到适当的 KV 块中。
vLLM Python KV 连接器
我们基于 vLLM v1 KV 连接器接口 实现了异步 KV 连接器方案。KV 连接器在主模型执行流之外并行执行 KV 缓存传输操作,并确保双方的 GPU 操作互不争抢。通过这种方式,我们实现了更快的 TTIT/TTFT;具体优化细节见下文。
- 在预填充侧
- 在每一层完成注意力计算后,Python KV 连接器会将特定请求的 KV 缓存保存到临时 CPU 缓冲区,这些保存操作通过底层的 Meta C++ 连接器执行。通过这种方式,我们确保了主流模型执行完全不会被阻塞。
- 当 KV 缓存保存完成后,它会立即流式传输至远程解码主机。
- 在解码侧
- 远程 KV 缓存获取并复制到临时 GPU 缓冲区后,Python KV 连接器会开始将远程 KV 缓存注入到由 vLLM 分配的本地 KV 缓存块中。这同样通过底层的 Meta C++ 连接器在其独立的 C++ 线程和 CUDA 流中完成。
- 当 KV 注入完成后,Python KV 连接器会将请求释放回 vLLM 调度器,该请求随后被调度在下一轮迭代中运行。
- 错误处理
- 我们还实现了一个通用的垃圾回收器,用于清理从远程获取的闲置 KV 缓存缓冲区,以避免 CUDA 显存溢出(OOM)问题。这涵盖了以下极端情况:
- 被抢占的请求、被取消/终止的请求,远程获取可能已完成但本地注入已被中止的情况。
- 我们还实现了一个通用的垃圾回收器,用于清理从远程获取的闲置 KV 缓存缓冲区,以避免 CUDA 显存溢出(OOM)问题。这涵盖了以下极端情况:
Meta C++ 连接器
由于 KV 传输操作涉及大量的 IO,我们选择使用 C++ 实现,以便更好地并行化数据传输并精细调整线程模型。所有实际的 KV 传输操作,如网络流传输、本地 H2D/D2H(主机到设备/设备到主机)、KV 注入/提取,均在各自的 C++ 线程中配合独立的 CUDA 流完成。
预填充 C++ 连接器
在每一层模型注意力计算完成后,KV 缓存被卸载到 DRAM 上的 C++ 连接器。随后,它会针对特定请求和层将 KV 缓存流式传回解码主机。
解码 C++ 连接器
从代理层接收请求及其路由的预填充主机地址后,它会建立多个流式通道以获取远程 KV 缓存。它将获取的 KV 缓存缓冲在 DRAM 上,并异步注入到预分配的 GPU KV 缓存块中。
优化
加速网络传输
- 多网卡(Multi-NIC)支持: 多个前端网卡链接至最近的 GPU,优化了解码与预填充 KV 连接器之间的连接。
- 多流 KV 缓存传输: 单个 TCP 流无法饱和网络带宽。为了最大化网络吞吐量,KV 缓存被切片并使用多个流并行传输。
优化服务性能
- 粘性路由(Sticky Routing): 在预填充转发中,来自同一会话的请求始终被引导至同一个预填充主机。这显著提高了多轮对话场景下的前缀缓存命中率。
- 负载均衡: 我们利用 Meta 内部服务路由根据各主机的利用率有效地分配工作负载。结合粘性路由,这在维持 90% HBM(高带宽内存)利用率的同时,实现了 40%-50% 的前缀缓存命中率。
微调 vLLM
- 更大的块大小: 虽然 vLLM 建议每个 KV 缓存块包含 16 个 Token,但我们发现,在 KV 缓存注入和提取期间,这些较小的块在 CPU 和 GPU 之间传输会导致大量小内核启动,从而产生显著开销。因此,我们采用了更大的块大小(例如 128、256)以提高解耦性能,并配合必要的内核端调整。
- 禁用解码前缀缓存: 解码主机从 KV 连接器加载 KV 缓存,使得前缀哈希计算成为调度器中不必要的开销。在解码侧禁用它有助于稳定 TTIT(迭代字延迟)。
改善 TTFT(首字延迟)
- 提前返回第一个 Token: 代理层从预填充层接收响应并立即将第一个 Token 返回给客户端。与此同时,引擎解码第二个 Token。我们还复用了来自预填充的标记化提示词(Tokenized prompt),消除了解码侧额外的分词步骤。这确保了 P/D 解耦方案的 TTFT 尽可能接近预填充主机的 TTFT。
增强 TTIT(迭代字延迟)
- 独占原始类型使用: 我们观察到,在 vLLM 调度器与工作节点之间传输数据时,Python 原生 pickle dump 序列化张量的时间比序列化整数列表慢三倍。这经常导致随机的调度器进程挂起,从而对 TTIT 产生负面影响。最佳实践是避免在 KVConnectorMetadata 和 SchedulerOutput 中创建张量或复杂对象。
- 异步 KV 加载: 我们将 KV 加载操作与 vLLM 模型解码步骤并行化。这防止了等待远程 KV 的请求阻塞已在生成新输出 Token 的请求。
- 最大化 GPU 操作重叠: 由于 KV 传输操作主要是复制/IO 操作,而主流模型前向执行是计算密集型的,我们成功地在其独立的 CUDA 流中完全重叠了 KV 传输操作与主模型前向执行。这使得 KV 传输不会导致额外的延迟开销。
- 避免 CPU 调度争用: 我们不是同时调度所有层级的 KV 注入(本质上是索引复制操作),这可能会导致模型前向传递期间的内核调度争用,而是按照与模型前向传递同步的顺序,逐层调度 KV 注入。
- 非阻塞复制操作: 所有复制(主机到设备/设备到主机)操作均以非阻塞方式运行。我们还解决了一个问题,即在默认 CUDA 流中运行的主模型前向传递会无意中阻塞来自非阻塞 CUDA 流的其他复制操作。
性能结果
我们使用 Llama4 Maverick 在通过 TCP 网络连接的 H100 主机(每主机 8 张 H100 卡)上进行了基准测试。评估采用输入长度 2000,输出长度 150。
在相同的批处理大小下,我们发现解耦 (1P1D) 可以提供更高的吞吐量。

在相同的 QPS 工作负载下,由于 TTIT 曲线更加平滑,解耦 (1P1D) 在控制整体延迟方面表现更好。


然而,我们也注意到,当负载非常大时,TTFT 的曲线会更剧烈地回归,这可能有多种原因(正如我们在下一节探讨内容中所述)。
- TCP 连接使网络成为瓶颈。
- 1P1D 设置给预填充侧带来了更大的负载压力,因为我们的评估是在预填充负载较重的工作(2000 个输入 vs 150 个输出)下完成的。理想情况下,需要更高的预填充与解码比率。

更多探索方向
- 仅缓存缺失的 KV 传输
- 我们还构建了仅缓存缺失 KV 传输机制的原型,即仅从远程获取解码侧缺失的 KV 缓存。例如,如果一个请求有 40% 的前缀缓存命中,我们仅从预填充侧获取其余 60% 的 KV 缓存。根据初步观察,在高 QPS 时,它能产生更平滑的 TTFT/TTIT 曲线。
- 预填充的计算-通信重叠
- 对于预填充,我们还探索了在各自的 CUDA 流中保存 KV 缓存的方案,使其与模型前向传递并行运行。我们计划进一步探索该方向并调整相关服务设置,以推动 TTFT 的极限。
- 解耦 + DP/EP(数据并行/专家并行)
- 为了支持 Meta 的大规模 vLLM 服务,我们正在实现 P/D 解耦与大规模 DP/EP 的集成,旨在通过不同程度的负载均衡和网络原语优化,实现整体的最优吞吐量和延迟。
- RDMA 通信支持
- 目前,我们依赖 Thrift 进行 TCP 数据传输,这涉及大量额外的张量移动和网络堆栈开销。通过利用 NVLink 和 RDMA 等先进通信连接技术,我们有机会进一步提升 TTFT 和 TTIT 性能。
- 硬件特定优化
- 目前,我们正致力于将解决方案产品化至 H100 硬件环境,并计划将硬件特定优化扩展至其他可用环境,如 GB200。
当然,我们将继续向上游贡献所有这些成果,以便社区能够与 PyTorch 一起在 vLLM 核心项目中充分利用这些功能。如果您有意以任何方式合作,请随时与我们联系。
干杯!
Team PyTorch @Meta & vLLM 团队